GNSS Receivers

NexNav GNSS

Once the device hardware installation explained in the NexNav GNSS - Integration examples section of the 1x Hardware Manual has been completed, follow the steps below to perform the proper software installation.

The following steps explain how to configure Veronte Autopilot 1x to integrate NexNav as an external GNSS sensor via RS232:

  1. Go to Input/Output menu Serial panel RS232 tab.

    Configure the serial port parameters:

    • Baudrate: 19200
    • Length: 8
    • Stop: 1
    • Parity: Disabled

    NexNav GNSS - RS232 configuration

  2. Go to Input/Output menu I/O Setup panel Configuration tab.

    Connect the RS232 producer to a RS custom message consumer, in this example RS custom message 1 is used:

    NexNav GNSS - RS232 → RS custom message 1

  3. Click on gears to configure the RS custom message 1 consumer to store the information received from the external GNSS. Users must set it up by defining the protocol specified by the manufacturer:

    NexNav GNSS - RS custom message 1 configuration

    For both messages:

    • Endianness: Big endian
    • Time out: 3 seconds
    • Time to Idle: 0.005 seconds
    • Bit ID:
      • For message 00 "Custom msg 0 Rx Error" renamed to Navigation Data
      • For message 01 "Custom msg 1 Rx Error" renamed to Auxiliary Navigation Data
  4. Then, to configure each message, access its configuration edit_list:

    (00) - Navigation Data Message


    Byte Parameter Custom Message Type Message Configuration
    0 Matcher x10 Matcher
    • Value: 16
    • Bits: 8
    • Mask: 255
    1 Matcher x51 Matcher
    • Value: 81
    • Bits: 8
    • Mask: 255
    2 Nav State (Real Variable, 32 bits) Variable
    • Compression: Compress - Bits Unsigned
    • Bits: 8
    • Encode - Min/Max: 0.0/1.0
    • Decode - Min/Max: 0/1
    3-4 Data Validity Flags (Real Variable, 32 bits) Variable
    • Compression: Compress - Bits Unsigned
    • Bits: 16
    • Encode - Min/Max: 0.0/1.0
    • Decode - Min/Max: 0/1
    5-8 Time of Fix (Real Variable, 32 bits) Variable
    • Compression: Uncompress
    • Encode/Decode: 1.0
    9-32 External GNSS Position (Feature Variable, 192 bits) Position
    • Units: Radians
    • Factor: 1.0
    33-36 UTC Time (Real Variable, 32 bits) Variable
    • Compression: Uncompress
    • Encode/Decode: 1.0
    37-38 Skip 16 Skip Bits: 16
    39-42 GPS North Velocity (Real Variable, 32 bits) Variable
    • Compression: Uncompress
    • Encode/Decode: 1.0
    43-46 GPS East Velocity (Real Variable, 32 bits) Variable
    • Compression: Uncompress
    • Encode/Decode: 1.0
    47-50 GPS Vertical Velocity (Real Variable, 32 bits) Variable
    • Compression: Uncompress
    • Encode/Decode: 1.0
    51-62 Skip 96 Skip Bits: 96
    63-66 HFOM (Real Variable, 32 bits) Variable
    • Compression: Uncompress
    • Encode/Decode: 1.0
    67-78 Skip 96 Skip Bits: 96
    79-82 VFOM (Real Variable, 32 bits) Variable
    • Compression: Uncompress
    • Encode/Decode: 1.0
    83-88 Skip 48 Skip Bits: 48
    89 Matcher x10 Matcher
    • Value: 16
    • Bits: 8
    • Mask: 255
    90 Matcher x3 Matcher
    • Value: 3
    • Bits: 8
    • Mask: 255


    (01) - Auxiliary Navigation Data Message


    Byte Parameter Custom Message Type Message Configuration
    0 Matcher x10 Matcher
    • Value: 16
    • Bits: 8
    • Mask: 255
    1 Matcher x80 Matcher
    • Value: 128
    • Bits: 8
    • Mask: 255
    2 Data Validity Flags Auxiliar (Real Variable, 32 bits) Variable
    • Compression: Compress - Bits Unsigned
    • Bits: 8
    • Encode - Min/Max: 0.0/1.0
    • Decode - Min/Max: 0/1
    3-6 VHFOM (Real Variable, 32 bits) Variable
    • Compression: Uncompress
    • Encode/Decode: 1.0
    7-10 VVFOM (Real Variable, 32 bits) Variable
    • Compression: Uncompress
    • Encode/Decode: 1.0
    11-22 Skip 96 Skip Bits: 96
    23-24 HDOP (Real Variable, 32 bits) Variable
    • Compression: Compress - Bits Unsigned
    • Bits: 16
    • Encode - Min/Max: 0.0/1.0
    • Decode - Min/Max: 0/1
    25-26 VDOP (Real Variable, 32 bits) Variable
    • Compression: Compress - Bits Unsigned
    • Bits: 16
    • Encode - Min/Max: 0.0/1.0
    • Decode - Min/Max: 0/1
    27-28 PDOP (Real Variable, 32 bits) Variable
    • Compression: Compress - Bits Unsigned
    • Bits: 16
    • Encode - Min/Max: 0.0/1.0
    • Decode - Min/Max: 0/1
    29-31 Skip 24 Skip Bits: 24
    32 Matcher x10 Matcher
    • Value: 16
    • Bits: 8
    • Mask: 255
    33 Matcher x3 Matcher
    • Value: 3
    • Bits: 8
    • Mask: 255


    Important

    All user variables used in these messages have been previously renamed in the Variables panel of the UI menu.

  5. Go to Block Programs menu and create a new program, in this example the program is renamed to NexNav.

    The following program is defined to check that the information coming from the external GNSS is valid and can be used as an input of the Navigation block:

    NexNav GNSS - NexNav block program

    Important

    Navigation Data is the bit that has been previously assigned to the CAN custom message "Navigation Data Message" to check that it is received correctly.

  6. Go to Block Programs menu Navigation program.

    Note

    Usually, the user has a Navigation program where the navigation blocks are implemented. However, the user can name the program as desired.

    GPS External block configuration - Configuration tab

    • Enable
    • Period: 0.2 s
    • Fix Bit: User BIT 05 Error, renamed to "Fix Bit GNSS".
      This bit is written on the NexNav program detailed above
    • Time of Week: UTC Time (real user variable received from the sensor)
    • GPS Week: Value 0 (real user variable previously renamed and defined with an init value of 0)
    • GPS Position: External GNSS Position (feature user variable received from the sensor)
    • Horizontal Position Error: 2 m
    • Vertical Position Error: 5 m
    • Horizontal Velocity Error: 0.4 m/s
    • Vertical Velocity Error: 0.4 m/s
    • Velocity North: GPS North Velocity (real user variable received from the sensor)
    • Velocity East: GPS East Velocity (real user variable received from the sensor)
    • Velocity Down: GPS Vertical Velocity (real user variable received from the sensor)

    GPS External block configuration - Sensor Variance tab

    • Horizontal Position ⇒ Use receiver value if present: Enabled<
    • Vertical Position ⇒ Square error: 20.0 m²
    • Horizontal Velocity ⇒ Use receiver value if present: Enabled
    • Vertical Velocity ⇒ Square error: 2.0 (m/s)²
    • Relative Position ⇒ Square error: 5.0 m²


    For more information on this block, see GNSS sensor block - Block Programs section of this manual.

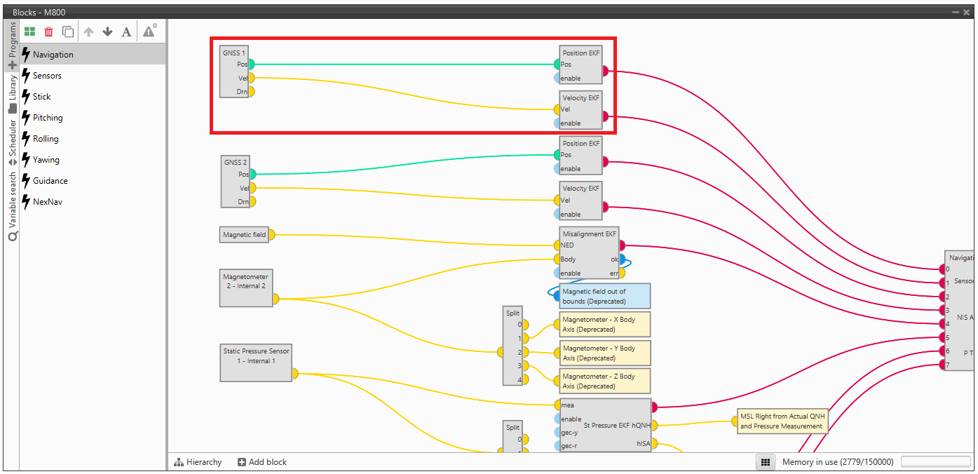
    • Add 2 EKF adapter blocks to be able to use the sensor information in the calculation of the navigation algorithm, Position EKF adapter block and Velocity EKF adapter block.

      And, Connect the outputs of the GNSS external block to the corresponding inputs of these blocks, as shown below:

      NexNav GNSS - Position and Velocity EKF adapter blocks

    • Finally, the outputs of these 2 blocks must be inputs to the Navigation block.

    The complete setup should look like this:

    NexNav GNSS - Navigation program


© 2026 Embention. All rights reserved.